Skip to content

Ignition 连接示例

Ignition 是由 Inductive Automation 公司开发的一种工业应用平台。它被设计用于快速开发和部署大规模的工业自动化和 IIoT(工业物联网)项目。

本节将演示如何通过 Atlas OPC UA 插件连接 Ignition。

连接 OPC UA Server(用户名/密码登录)

打开 Ignition 的管理界面 Config -> OPC UA -> Server Setting,添加可被其他主机访问的 IP 地址到 Bind Addresses,保存配置。 ignition-1

配置 Atlas

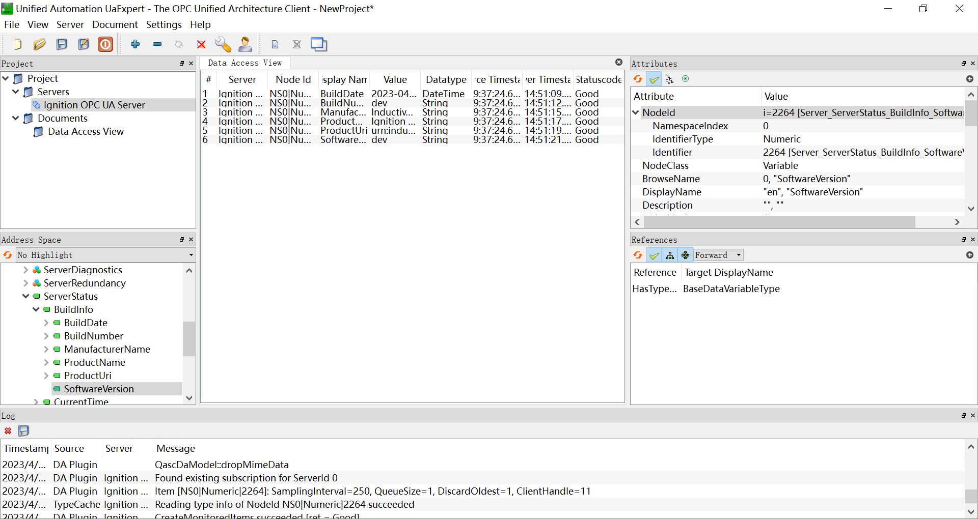
  1. 通过 UaExpert 软件查看 Ignition 测点信息, 参考 配置 UaExpertignition-3
  2. Atlas 新增南向 OPC UA 设备,打开 设备配置
    • 端点 URL :填写目标 Ignition 的 URL: opc.tcp://192.168.10.195:62541/discovery
    • 用户名设为 opcuauser(Ignition 默认)
    • 密码设为 password(Igniton 默认)
    • 无需添加证书/密钥,启动设备连接
    • 更新模式:可以修改为 Subscribe 或 Read&Subscribe,以 OPC UA 订阅方式获取数据。
  3. 根据测点信息添加 GroupsTags
  4. 打开 Ignition 的管理界面 Config -> OPC UA -> Security -> Server,将 Quarantined Certificates 列表中的 AtlasClient 证书设置为信任。 ignition-2

连接 OPC UA Server(证书/密钥 + 用户名/密码登录)

  1. 参考连接策略生成或转换证书/密钥。

  2. 打开 Ignition 的管理界面 Config -> OPC UA -> Security -> Server,上传客户端证书并设置为信任。

配置 Atlas

  1. 通过 UaExpert 软件查看 Ignition 测点信息, 参考 配置 UaExpertignition-3

  2. Atlas 新增南向 OPC UA 设备,打开 设备配置

    • 端点 URL:填写目标 Ignition 的 URL opc.tcp://192.168.10.195:62541/discovery

    • 用户名:设为 opcuauser(Ignition 默认)

    • 密码:设为 password(Igniton 默认)

    • 添加证书/密钥,启动设备连接。

    • 更新模式:可以修改为 Subscribe 或 Read&Subscribe,以 OPC UA 订阅方式获取数据。

  3. 根据测点信息添加 GroupsTags

测试点位

名称地址属性类型
BuildDate0!2266ReadUINT32
BuildNumber0!2265ReadSTRING
ManufacturerName0!2263ReadSTRING
ProductName0!2261ReadSTRING
ProductUri0!2262ReadSTRING
SoftwareVersion0!2264ReadSTRING